By Babak Arjomand
13 Oct 2025 · 7 Min Read
When “Just GTM” Isn’t Enough
Most digital marketers begin with a standard Google Tag Manager (GTM) setup. It’s straightforward, flexible, and runs directly in the browser. Every time a user visits your site, GTM fires tags to platforms such as Google Ads, Meta, LinkedIn, and more.
However, this client-side approach has a ceiling.

Modern browsers block or restrict third-party cookies and scripts. Ad blockers are now commonplace. Privacy-centric features in iOS and Chrome further reduce what data can be captured. Crucially, while server-side tagging addresses browser and ad-blocker restrictions, it does not circumvent the legal or ethical requirement to obtain user consent for data collection; the collected data must still respect the user's choices defined.
The result of client-side limitations? Data loss, attribution gaps, and discrepancies between actual user behaviour and what analytics tools report.
This is why many organisations are shifting towards server-side tagging, where event data flows through infrastructure you control. Two options we’ll discuss are Server-side Google Tag Manager (sGTM) and Meta’s Conversions API Gateway.
While both aim to solve the same core problem, signal reliability, they achieve it using distinctly different infrastructure models.
What Is sGTM? (Your Server, Your Rules)
The server-side Google Tag Manager (sGTM) is Google’s answer to the modern challenges of tracking accuracy and data privacy.
Rather than sending marketing events directly from a browser to multiple ad platforms, you send them to a server container that you host — typically on Google Cloud, AWS, or another provider.
The most significant technical advantage of sGTM lies in its ability to operate within a first-party context, which is paramount for data resilience in the modern privacy landscape.
When you host the sGTM server container on a custom subdomain (e.g., collect.yoursite.com), the browser treats all resulting requests and cookies as originating from your domain, not a third-party vendor like Google or Meta. This is critical because first-party cookies are less aggressively restricted by modern browser features and privacy settings, giving them a significantly longer lifespan and allowing for more durable user identification across multiple sessions.

Furthermore, by routing event traffic through this custom endpoint, sGTM effectively bypasses many standard ad blockers, restoring essential signal visibility.
The server-side container acts as an intermediary. It:
- Cleans and standardises data
- Removes or hashes personally identifiable information (PII)
- Enriches events with server-side data (such as CRM IDs or loyalty information)
- Applies consent logic
- Forwards events to downstream APIs such as GA4, Meta CAPI, LinkedIn and other platforms
In essence, it’s your middleware layer between the website and the wider marketing ecosystem.
Example:
- A customer completes a purchase on your site.
- The browser sends a purchase event to your endpoint (for example, https://collect.yoursite.com).
- The sGTM container processes and enriches the event, then dispatches it to Google Analytics, LinkedIn, Meta, and other destinations.
- Each platform receives the event server-to-server, avoiding ad blockers and tracking restrictions.
Advantages:
- Full data ownership and transparency
- Consistent event model across platforms
- Robust privacy compliance and consent management
Considerations:
- Requires technical setup (cloud hosting, DNS configuration, scaling)
- Slightly higher maintenance overhead
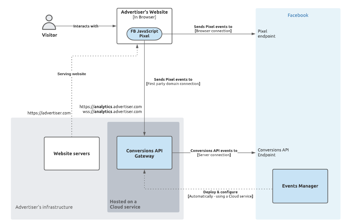
What Is Meta’s Conversions API Gateway? (A Managed Route to Meta)
Meta’s Conversions API Gateway provides a simpler, more automated way to deliver events directly to Facebook and Instagram.
It’s still server-to-server, but instead of you building and hosting the endpoint, Meta supplies the infrastructure.

It’s designed specifically for one purpose: improving the accuracy of Meta Ads tracking.
Example:
- A user completes a purchase on your website.
- Your Pixel or GTM sends that event to the CAPI Gateway.
- The Gateway formats, deduplicates, and transmits the event to Meta’s servers.
- Meta matches the event using hashed identifiers such as email, phone, and IP address.
Advantages:
- Quick to implement and easy to maintain
- Meta handles the heavy lifting (infrastructure, scaling, reliability)
- Automatic event deduplication
Considerations:
- Designed solely for Meta Ads
- Limited control over how data is processed or transformed
- Dependent on Meta’s infrastructure and policies
Where They Differ
| Aspect | Server-side GTM (sGTM) | Meta CAPI Gateway |
|---|---|---|
| Purpose | Centralised, platform-agnostic event routing | Dedicated to Meta Ads |
| Ownership | Fully owned and hosted by you | Hosted or managed by Meta |
| Flexibility | Send data to any platform (GA4, Meta, Bing, etc.) | Only connects to Meta |
| Data Control | You govern what leaves your domain | Governed by Meta’s infrastructure |
| Setup Complexity | High (you handle infrastructure) | Easier, guided onboarding |
| Scalability | Depends on your hosting configuration | Automatically managed by Meta |
| Deduplication | You define logic | Automatically handled by Meta |
Final Thoughts
While Meta’s Conversions API Gateway is an efficient, short-term boost for Facebook and Instagram signal quality, sGTM provides a far broader strategic advantage.
It enables organisations to:
- Centralise event data management across every marketing and analytics platform
- Adapt to changing privacy laws and browser restrictions without vendor lock-in
- Own the infrastructure, ensuring transparency and compliance
- Integrate backend data, enriching signals beyond what a single ad platform can access
- Facilitate offline conversion tracking, allowing you to input non-web data directly into your platforms.
In short, the CAPI Gateway is a solid tactical improvement for Meta Ads today, but sGTM provides the strategic infrastructure necessary to control and future-proof all your marketing signals.